Troubleshooting headphone detection issues can be frustrating when your device fails to recognize your headphones. Whether you’re using wired or wireless headphones, detection problems can occur across all platforms. This comprehensive guide provides proven solutions to fix headphone detection issues on Android, iOS, Windows, and Mac devices.
When your headphones aren’t detected, the problem typically stems from hardware connections, software settings, audio drivers, or debris in the headphone jack. Understanding the root cause helps you apply the most effective solution for your specific device and operating system.
Understanding Headphone Detection Problems
Headphone detection relies on physical contacts within the audio jack or wireless connectivity protocols recognizing your audio device. When this process fails, your device continues playing audio through its built-in speakers instead of routing it to your headphones. Common symptoms include no audio output through headphones, device not recognizing headphones are connected, or audio randomly switching between headphones and speakers.
These issues affect both wired and wireless headphones, though the troubleshooting approaches differ. Wired headphone problems often involve physical connections or audio jack issues, while wireless headphone detection problems typically relate to Bluetooth pairing and driver conflicts.
Troubleshooting Headphone Detection on Android
Clean the Headphone Jack

Dust, lint, and debris accumulation in the headphone jack prevents proper contact between your headphones and the device. Power off your Android device completely. Use a flashlight to inspect the headphone jack for visible debris. Take a dry cotton swab or toothpick and gently remove any lint or dust. Compressed air can also effectively clear obstructions. After cleaning, plug in your headphones to test if detection has improved.
Restart Your Android Device
A simple restart resolves many temporary software glitches affecting headphone detection. Press and hold the power button on your Android device. Select restart or reboot from the menu. Wait for the device to completely power off and restart. Once restarted, connect your headphones and check if they’re detected properly.
Check Audio Settings

Navigate to Settings and select Sound or Sound and Vibration. Look for audio output options or connected devices. If your headphones appear in the list but aren’t selected, tap them to set them as the default audio output. Some Android devices have separate volume controls for media, calls, and notifications that may need adjustment.
Test with Different Headphones
Connect a different pair of headphones to determine if the problem lies with your original headphones or your Android device. If the second pair works correctly, your original headphones may have a damaged cable or faulty connection. If neither pair works, the issue likely involves your device’s headphone jack or software.
Update Android Software

Open Settings and navigate to System or About Phone. Select Software Update or System Update. If an update is available, download and install it while connected to WiFi. Software updates often include fixes for audio detection bugs and compatibility improvements.
Clear Cache for Audio Services
Go to Settings and select Apps or Application Manager. Tap the three dots menu and choose Show System Apps. Find apps related to audio like Media Storage or Audio Effects. Select Storage and tap Clear Cache. Restart your device after clearing cache to allow the system to rebuild necessary files.
Disable Bluetooth
If Bluetooth is enabled, your Android device may prioritize wireless audio output over wired headphones. Swipe down to access Quick Settings and tap the Bluetooth icon to disable it. Alternatively, go to Settings, select Connections or Connected Devices, and toggle Bluetooth off. Connect your wired headphones again to see if detection improves.
Safe Mode Testing
Boot your Android device into Safe Mode to determine if third-party apps are interfering with headphone detection. Press and hold the power button until you see the power off option. Press and hold the power off option until a Safe Mode prompt appears. Tap OK to restart in Safe Mode. Test your headphones in this mode. If they work correctly, a recently installed app may be causing conflicts.
Troubleshooting Headphone Detection on iOS
Inspect and Clean the Lightning Port or Headphone Jack

For iPhones with headphone jacks or Lightning port connections, debris accumulation commonly causes detection failures. Power off your iPhone completely. Shine a light into the port to check for lint, dust, or debris. Use a clean, dry, soft-bristled brush or wooden toothpick to carefully remove any visible debris. Never use metal objects that could damage the internal contacts. Compressed air can help dislodge stubborn particles.
Force Restart Your iPhone
A force restart clears temporary system glitches more effectively than a standard restart. For iPhone 8 and later models, press and quickly release the volume up button, press and quickly release the volume down button, then press and hold the side button until the Apple logo appears. For iPhone 7 models, press and hold both the volume down and sleep/wake buttons simultaneously until you see the Apple logo. For iPhone 6s and earlier, press and hold both the home and sleep/wake buttons until the Apple logo appears.
Check Audio Output Settings
iOS automatically routes audio when headphones are detected, but manual adjustment may be necessary. With headphones connected, open Control Center by swiping down from the top right corner on iPhone X and later, or swiping up from the bottom on earlier models. Press and hold the audio card in the upper right corner. Tap the audio output icon and select your headphones from the list of available devices.
Disable Bluetooth Devices
Active Bluetooth connections can interfere with wired headphone detection. Open Settings and tap Bluetooth. Toggle Bluetooth off, or forget any paired audio devices by tapping the information icon next to them and selecting Forget This Device. After disabling Bluetooth, connect your wired headphones to see if detection improves.
Update iOS Software
Apple regularly releases iOS updates that address audio bugs and improve device compatibility. Open Settings and tap General, then Software Update. If an update is available, tap Download and Install. Ensure your iPhone is connected to WiFi and has sufficient battery charge or is plugged into power before updating.
Reset All Settings
Resetting all settings returns audio configurations to default without erasing your data. Open Settings and tap General, then Transfer or Reset iPhone. Select Reset and choose Reset All Settings. Enter your passcode when prompted. This process resets WiFi passwords, wallpapers, and privacy settings, but preserves your photos, apps, and files.
Test with Different Audio Accessories
Try different headphones or audio accessories to isolate whether the problem is with your headphones or your iPhone. If you use Lightning headphones, test with the original Apple EarPods or a different Lightning audio adapter. If alternative accessories work correctly, your original headphones or adapter may be defective.
Check for Water Damage

Liquid exposure can damage internal audio components and affect headphone detection. Check your iPhone’s Liquid Contact Indicator, which is located in the SIM card tray slot. If the indicator shows red, your device has been exposed to liquid. Allow your iPhone to dry completely in a well-ventilated area for at least 24 hours before attempting to use headphones again.
Troubleshooting Headphone Detection on Windows
Run the Audio Troubleshooter

Windows includes a built-in troubleshooter designed to detect and fix common audio problems. Right-click the speaker icon in the system tray and select Troubleshoot sound problems. Windows will scan for issues and attempt automatic repairs. Follow any on-screen instructions provided by the troubleshooter. After completion, test your headphones to see if detection has improved.
Check Sound Settings
Windows may not automatically switch to headphones as the default playback device. Right-click the speaker icon in the system tray and select Sound settings or Sounds. Click the Sound Control Panel link or navigate to the Playback tab. Your headphones should appear in the list of playback devices. If they’re present but not set as default, right-click them and select Set as Default Device. If they don’t appear at all, right-click in the empty space and ensure Show Disabled Devices and Show Disconnected Devices are checked.
Update Audio Drivers

Outdated or corrupted audio drivers commonly cause headphone detection failures. Right-click the Start button and select Device Manager. Expand the Sound, video and game controllers section. Right-click your audio device and select Update driver. Choose Search automatically for updated driver software. Windows will search for and install the latest drivers. Alternatively, visit your computer manufacturer’s website to download the latest audio drivers specifically for your model.
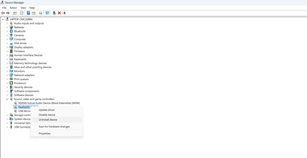
Reinstall Audio Drivers

If updating drivers doesn’t resolve the issue, reinstalling them often helps. Open Device Manager and expand Sound, video and game controllers. Right-click your audio device and select Uninstall device. Check the box for Delete the driver software for this device if available, then click Uninstall. Restart your computer, and Windows will automatically reinstall the audio drivers. Test your headphones after the system restarts.
Disable Audio Enhancements
Audio enhancements can sometimes interfere with proper headphone detection. Right-click the speaker icon and select Sound settings. Click Sound Control Panel and select your headphones in the Playback tab. Click Properties, then navigate to the Enhancements or Advanced tab. Check the box for Disable all enhancements or Disable all sound effects. Click Apply and OK, then test your headphones.
Check Physical Connections
Ensure your headphones are properly connected to the correct audio jack. Most Windows computers have separate jacks for microphone input and headphone output, typically color-coded green for audio output. Firmly plug your headphones into the appropriate jack. If you’re using a USB headset or external audio interface, try connecting to different USB ports, preferably USB ports directly on the motherboard rather than front panel or hub connections.
Adjust Realtek HD Audio Manager Settings
Many Windows computers use Realtek audio drivers with additional configuration software. Open the Realtek HD Audio Manager from the system tray or Control Panel. Look for settings related to jack detection or connector settings. Enable options like Enable auto popup dialog when device has been plugged in or Disable front panel jack detection depending on your setup. Some Realtek versions have a settings icon in the top right where you can adjust jack detection behavior.
Configure BIOS Audio Settings
In rare cases, BIOS settings may disable onboard audio. Restart your computer and press the BIOS key during startup, which varies by manufacturer but is typically F2, F10, DEL, or ESC. Navigate to Advanced or Integrated Peripherals settings. Ensure that onboard audio or HD Audio Controller is enabled. Save changes and exit BIOS. Your computer will restart with audio hardware properly enabled.
Troubleshooting Headphone Detection on Mac
Clean the Headphone Jack
For MacBook models with headphone jacks, debris can prevent proper connection detection. Shut down your Mac completely. Inspect the headphone jack with a flashlight for visible debris or lint. Use a dry, soft-bristled brush or wooden toothpick to gently remove any obstructions. Avoid using compressed air too forcefully as it may push debris deeper into the jack. After cleaning, restart your Mac and test your headphones.
Check Sound Output Settings
Mac computers should automatically detect and switch to headphones when connected, but manual selection may be necessary. Click the Apple menu and select System Settings or System Preferences. Click Sound, then select the Output tab. Your headphones should appear in the list of output devices. If they’re present, click to select them as the output device. If they don’t appear, disconnect and reconnect them firmly.
Reset NVRAM or PRAM
Resetting NVRAM can resolve audio output issues by clearing stored hardware settings. Shut down your Mac completely. Turn it on and immediately press and hold Option, Command, P, and R keys simultaneously. Keep holding these keys for about 20 seconds until you hear the startup sound twice or see the Apple logo appear and disappear twice. Release the keys and allow your Mac to start normally. After startup, check if headphone detection has improved.
Reset SMC
The System Management Controller handles hardware functions including audio output. For MacBooks with non-removable batteries, shut down your Mac, press and hold Shift, Control, Option on the left side of the keyboard, and the power button simultaneously for 10 seconds. Release all keys, then press the power button to turn on your Mac. For MacBooks with removable batteries, shut down your Mac, remove the battery, press and hold the power button for 5 seconds, reinstall the battery, and power on.
Update macOS
Apple regularly releases macOS updates that include audio driver improvements and bug fixes. Click the Apple menu and select System Settings or System Preferences. Click General, then Software Update. If an update is available, click Update Now or Upgrade Now. Ensure your Mac is connected to power and has a stable internet connection during the update process.
Check for Red Light in Headphone Jack
Some Mac models use optical audio output through the headphone jack. If you see a red light glowing in the headphone jack, your Mac is stuck in digital audio mode. This prevents analog headphones from being detected. Open System Settings and click Sound. In the Output tab, if you see Digital Out or Optical Out selected, this confirms the issue. Try inserting and removing your headphones several times quickly to trigger detection mode switching. You can also try inserting the headphone plug only partially, waiting a moment, then pushing it in fully.
Test with Different Headphones
Connect alternative headphones or earbuds to determine if the problem is with your original headphones or your Mac. Try different types of connections such as wired, USB, or Bluetooth. If other headphones work correctly, your original pair may have a damaged cable or faulty plug.
Delete Audio-Related Preference Files
Corrupted audio preference files can cause detection problems. Open Finder and select Go from the menu bar, then Go to Folder. Type ~/Library/Preferences/ and press Enter. Look for files starting with com.apple.audio and move them to the Trash. Common files include com.apple.audio.AudioMIDISetup.plist and com.apple.audio.DeviceSettings.plist. Restart your Mac after deleting these files, and the system will create new preference files with default settings.
Check Audio MIDI Setup
The Audio MIDI Setup utility can reveal configuration issues affecting headphone detection. Open Finder, navigate to Applications, then Utilities, and launch Audio MIDI Setup. In the Audio Devices window, check if your headphones appear and note their configuration. If the sample rate or format seems incorrect, adjust these settings. You can also try deleting the device configuration by selecting it and pressing Delete, then reconnecting your headphones to let macOS reconfigure them.
General Solutions for All Devices
Inspect Headphone Cable and Plug
Physical damage to your headphones prevents proper detection regardless of which device you use. Examine the entire cable length for kinks, cuts, or exposed wiring. Check the plug for bent contacts or visible damage. Wiggle the cable near the plug while listening for audio cutting in and out, which indicates internal wire damage. If you find damage, the headphones likely need replacement.
Try Different Audio Ports
If your device has multiple audio ports, test each one to isolate whether a specific port is malfunctioning. Desktop computers typically have audio jacks on both the front panel and rear motherboard. Laptops may have combination audio ports or separate microphone and headphone jacks. Testing different ports helps determine if the issue is hardware-specific or system-wide.
Check for Firmware Updates
Wireless headphones often receive firmware updates that improve connectivity and device detection. Download your headphone manufacturer’s companion app on your smartphone or computer. Check within the app for available firmware updates. Follow the manufacturer’s instructions to update your headphones, which typically requires keeping them connected during the update process.
Disable Automatic Device Switching
Some modern headphones automatically switch between devices, which can cause detection conflicts. Open your headphone manufacturer’s app and look for settings related to multipoint connection or automatic switching. Disable these features temporarily to see if detection improves. You can also unpair your headphones from other devices to prevent switching conflicts.
Frequently Asked Questions
Why does my device not detect my headphones when I plug them in?
Devices fail to detect headphones due to debris in the audio jack, software glitches, outdated drivers, or damaged headphone cables. The audio jack contains small metal contacts that must connect properly with your headphone plug. Dust, lint, or corrosion on these contacts prevents detection. Software issues like incorrect audio settings or driver problems also prevent proper recognition. Start troubleshooting by cleaning the audio jack, restarting your device, and checking audio output settings.
How do I fix headphone detection on Android without restarting?
Clean the headphone jack with a dry cotton swab or compressed air to remove debris. Open Settings, navigate to Sound, and verify your headphones are selected as the audio output device. Disable Bluetooth temporarily if it’s enabled, as this can interfere with wired headphone detection. Clear the cache for audio-related apps by going to Settings, Apps, showing system apps, and clearing cache for Media Storage. If these steps don’t work, a restart becomes necessary to reset audio services.
What should I do if my iPhone doesn’t recognize headphones?
Inspect and clean the Lightning port or headphone jack carefully to remove any debris. Force restart your iPhone using the button combination appropriate for your model. Check Control Center to manually select your headphones as the audio output device. Disable Bluetooth connections that might interfere with wired headphones. Update iOS to the latest version through Settings, General, and Software Update. If problems persist, reset all settings, which won’t erase your data but will reset audio configurations to defaults.
Why does Windows show my headphones as disconnected?
Windows shows headphones as disconnected when drivers are outdated or corrupted, audio services have crashed, or physical connection issues exist. Run the Windows audio troubleshooter by right-clicking the speaker icon and selecting Troubleshoot sound problems. Update or reinstall audio drivers through Device Manager. Check Sound settings to ensure headphones are set as the default playback device and are not disabled. If using Realtek audio, adjust jack detection settings in the Realtek HD Audio Manager.
How do I reset audio settings on Mac?
Reset NVRAM by shutting down your Mac, then turning it on while holding Option, Command, P, and R keys for 20 seconds. Reset SMC by following the procedure appropriate for your Mac model, which typically involves specific key combinations while powering on. Delete audio preference files by navigating to ~/Library/Preferences/ in Finder and removing files starting with com.apple.audio. Check Audio MIDI Setup utility in Applications and Utilities to verify device configurations. After these resets, restart your Mac to allow the system to rebuild audio configurations.
Can dust in the headphone jack cause detection problems?
Yes, dust and debris are among the most common causes of headphone detection failures. The headphone jack contains spring-loaded metal contacts that must physically touch the plug contacts to detect the headphones and route audio correctly. Even small amounts of pocket lint, dust, or debris prevent proper contact, causing the device to fail to recognize the headphones are connected. Regular cleaning with dry tools like soft-bristled brushes, wooden toothpicks, or compressed air prevents detection issues caused by debris accumulation.
Why do my headphones work on one device but not another?
Headphones that work on one device but fail on another indicate the problem is with the non-working device rather than the headphones themselves. The issue typically involves that device’s audio jack hardware, software settings, or driver problems. The headphone plug may also be slightly incompatible with the specific jack design, as audio jacks vary slightly in depth and contact positioning. Some devices use TRRS connections for headsets with microphones, while others use standard TRS connections, which can cause compatibility issues.
How often should I clean my device’s audio jack?
Clean your device’s audio jack every few months if you regularly carry your device in pockets or bags where lint and dust accumulate. If you notice headphone detection becoming unreliable or requiring multiple connection attempts, clean the jack immediately. Devices used in dusty environments or carried without protective cases require more frequent cleaning. Preventive cleaning takes only a minute and prevents more serious detection problems. Always power off your device before cleaning the audio jack.
What does it mean when my Mac shows a red light in the headphone jack?
A red light in your Mac’s headphone jack indicates the audio output is stuck in optical digital mode instead of analog mode. This prevents standard analog headphones from being detected or working properly. The jack contains sensors that should automatically switch between digital and analog modes, but these sensors can malfunction. Fix this by inserting and removing headphones several times to trigger mode switching, partially inserting the plug before pushing it fully in, or using the Audio MIDI Setup utility to force analog output mode.
Should I use third-party audio drivers?
Use manufacturer-provided audio drivers from your device maker’s official website rather than third-party alternatives. Official drivers are tested for compatibility with your specific hardware and receive regular updates. Third-party drivers may offer additional features but can cause instability or compatibility problems. Windows users should download drivers directly from their computer manufacturer or motherboard maker. Mac users should rely on Apple’s built-in audio drivers, which update automatically with macOS. Only install third-party drivers if you have specific professional audio requirements and fully understand the implications.